KERN EasyTouch SET-52 Inventory

7.265,94 RON 6.902,64 RON
Economisesti: 363,30 RON
EasyTouch Inventory – stock-taking: Efficient and correct

BROSURA PRODUS: Brosura Produs

Categorie de produse: KERN Software

Greutate neta: 0,05 kg

Precomanda

Durata de livrare: Consulta pagina informatii livrare!

Limita stoc
Precomanda
Cod Produs: SET-52 Ai nevoie de ajutor? 0799938183 / 0729668980
Adauga la Favorite Cere informatii
7.265,94 RON 6.902,64 RON * *plus costuri de livrare, TVA inclus
Precomanda

Durata de livrare: Consulta pagina informatii livrare!

Limita stoc
Precomanda

Standard:

EasyTouch compatible
Central Master Database
Master and Dynamic Data Proof
Central User Database

Optionale:

Validation IQ, OQ, PQ
Save-Server

Descriere

  • Note: Prerequisite for this set are the basic program SET-01 Base and SET-32 Count
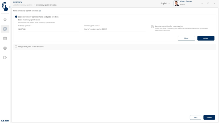
  • ET Inventory: SET-52 Inventory is an assistance program and database, which enables users without any previous knowledge to carry out stock-take processes quickly and without errors. Users concentrate solely on identifying the stock-take objects, e.g. by scanning the barcode, while the program handles the entire counting process independently
  • Simple process: The process is remarkably easy: Scan the barcode, place the object on the balance and you’re done. Then go straight on to the next item
  • Organising the stock-take: Each stock-take can be divided into different "jobs" – depending on the storage location, product group, etc. Each stock-taking job is carried out, completed and saved individually. This makes it possible to divide large stock-takes into meaningful subsections and have them processed by different teams
  • Authorisation process: Stock-takes can include an authorisation process so that the results have to be authorised by an authorised user role when the process has been completed
  • Stock list: EasyTouch outputs a clear list of all recorded items with the counted stock for each item. It is possible, for example, to compare a current stock-take with the stock-take from the previous year. The system then calculates the stock differences between the two stock-takes automatically
  • ERP Connect: With this optional extension, stock lists can be imported from existing order management systems for example and results, including current stock levels, can be exported back to the system
  • Weighing and counting: The stock value can either be taken from the balance as a count result, can be entered by hand or taken from a comparison stock-take
  • Data import: The master data for the stock-take item can be imported into EasyTouch either from an ERP system using an interface, or from an Excel list
Vezi mai mult

Greutate bruta: 0,05 kg

Compara produse

Trebuie sa mai adaugi cel putin un produs pentru a compara produse.

A fost adaugat la favorite!

A fost sters din favorite!